Transforme a sua instituição de ensino com
nosso sistema de gestão educacional 
com alunos, responsáveis e docentes.
- Ferramentas pensadas para atender desde escolas de pequeno porte até
grandes grupos educacionais - Relatórios personalizados e dados estratégicos para tomada de decisões
Mais de 3,3 mil instituições de ensino
são atendidas pelo TOTVS Educacional
Conte com o melhor sistema de gestão escolar do mercado, desenvolvido pela maior empresa de tecnologia do Brasil, e tenha em mãos ferramentas direcionadas para a gestão acadêmica e administrativa da sua instituição de ensino.
Conheça as funcionalidades
Assista ao vídeo e conheça os principais recursos para automatizar tarefas da sua instituição de ensino e aproximar o atendimento do aluno, transformando a vida escolar em uma jornada digital. Você também pode navegar e conhecer os detalhes de cada módulo abaixo.
Assista ao vídeo e conheça os principais recursos para automatizar tarefas da sua instituição de ensino e aproximar o atendimento do aluno, transformando a vida escolar em uma jornada digital. Você também pode navegar e conhecer os detalhes de cada módulo abaixo.
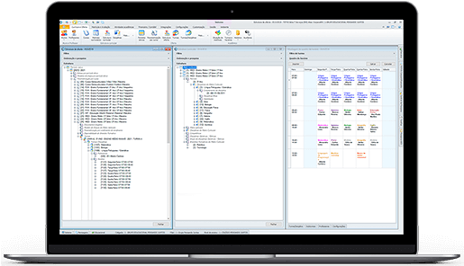
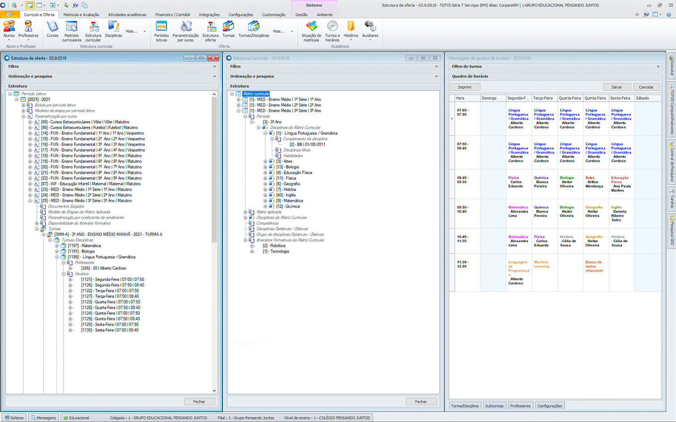
Currículo e Oferta
Organize os cadastros gerais de alunos, professores e turnos, assim como a estrutura curricular e o quadro de horário da sua instituição. Além disso, você conta com uma grade de cursos e disciplinas.
Matrícula e Avaliação
Gerencie os processos de matrícula e rematrícula, integrando os dados dos contratos acadêmicos à função de controle financeiro e ao ERP. Você também faz a gestão do desempenho acadêmico.
Atividades Acadêmicas
Realize a gestão do atendimento de alunos e atividades de rotina da sua instituição de ensino, como tarefas de enturmação, transferência de turmas, controle de palestras e oficinas, entre outras.
Financeiro/Contábil
Controle os registros financeiros e contábeis por meio do gerenciamento de contratos, planos de pagamento, serviços acadêmicos, faturamento e contabilização, com recursos para gestão do fluxo de caixa.
Processo Seletivo
Faça todo o processo de seleção de alunos da sua instituição de ensino, desde a inscrição até a matrícula e o ingresso efetivo dos aprovados, controlando o histórico e garantindo maior retenção de alunos.
Gestão Bibliotecária
Cadastre os dados referentes às publicações e exemplares do acervo de sua biblioteca e controle todos os empréstimos e devoluções realizados pelos alunos.
Avaliação e Pesquisa
Mantenha um banco de questões para provas, simulados e testes, facilitando a criação de provas dinâmicas, com base no nível de dificuldade desejado. Além disso, o módulo também permite a criação de pesquisas de opinião.
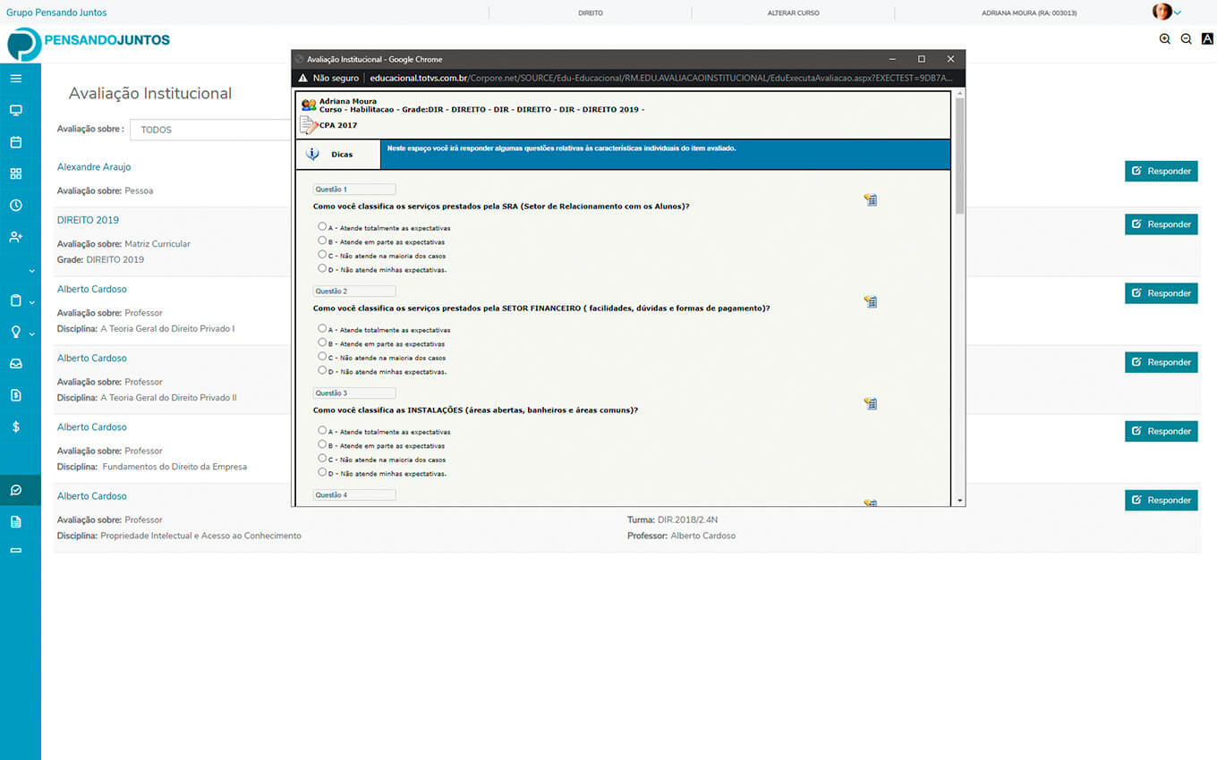
Portal de Alunos e Professores
Ofereça portais web eficientes para alunos, responsáveis e professores, automatizando rotinas do dia a dia como agenda, visualização de desempenho, rematrícula, pagamentos, chamada, digitação de notas e faltas, plano de aula e muito mais.
Gestão Financeira
Faça a gestão financeira da sua instituição de ensino e tenha total controle sobre acordos, negociações, boletos, pagamentos, faturamento, fluxo de caixa, entre outras rotinas.
Gestão Contábil e Controladoria
Melhore o controle de custos e movimentações contábeis da sua instituição de ensino, medindo com facilidade a margem de contribuição de um curso ou a rentabilidade total da operação.
Compras, Estoque e Faturamento
Tenha mais controle sobre sua execução orçamentária, cuidando dos contratos, compras, relacionamento com fornecedores, estoque do almoxarifado, emissão de notas fiscais e cálculo de impostos.
Folha de Pagamento
Calcule corretamente os múltiplos vínculos de docentes na folha de pagamento, administrando os contratos acadêmicos dos professores de forma simples e organizada.